软件下载
文件大小:
软件介绍
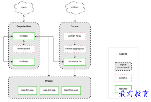
Graphite能够将用户的数据进行可视化分析,只需要将有用的数据进行收集,并且传输到软件的后台系统之中,即可自动储存到数据库里,软件会通过cpu及io进行高速吞吐,从而在负载的情况下绘制出实时图形,适用于营销分析等方面,极大提升工作效率。

常见问题
谁应该使用Graphite?
发表评论(共0条评论)
版权声明:
1 本站所有资源(含游戏)均是软件作者、开发商投稿,任何涉及商业盈利目的均不得使用,否则产生的一切后果将由您自己承担!
2 本站将不对任何资源负法律责任,所有资源请在下载后24小时内删除。
3 若有关在线投稿、无法下载等问题,请与本站客服人员联系。
4 如侵犯了您的版权、商标等,请立刻联系我们并具体说明情况后,本站将尽快处理删除,联系QQ:2499894784
湘公网安备:43011102000856号 

点击加载更多评论>>