MindManager如何制作差旅计划图
提问人:ylm发布时间:2025-12-29
第一步:打开MindManager。

第二步:选择【文件】下的【新建】。

第三步:选中【个人工作效率】。

第四步:选中【差旅计划图】。

第五步:在弹出对话框中点击【创建导图】。

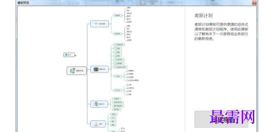
第六步:此时进入导图构建界面,系统已初步生成了差旅计划图,可此基础上修改为自己的差旅计划图。

继续查找其他问题的答案?
相关视频回答
回复(0)
第一步:打开MindManager。

第二步:选择【文件】下的【新建】。

第三步:选中【个人工作效率】。

第四步:选中【差旅计划图】。

第五步:在弹出对话框中点击【创建导图】。

第六步:此时进入导图构建界面,系统已初步生成了差旅计划图,可此基础上修改为自己的差旅计划图。

点击加载更多评论>>